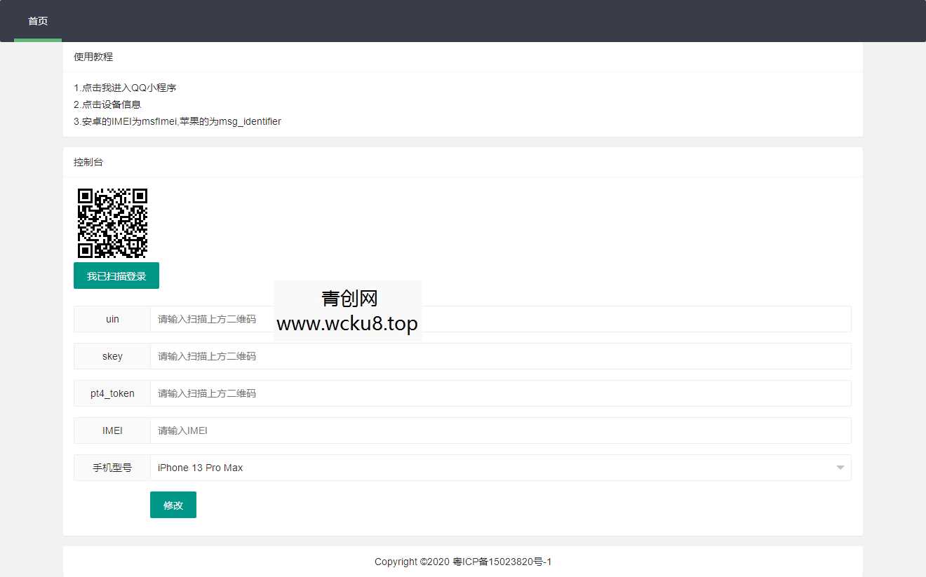
网页修改QQ在线 iPhone13 PLUS 源码 – 无需SVIP

网页修改QQ在线 iPhone13 PLUS 源码 – 无需SVIP网赚项目-副业赚钱-互联网创业-资源整合青创网
网页修改QQ在线 iPhone13 PLUS 源码 – 无需SVIP
此内容为付费资源,请付费后查看
R19.9
立即购买
您当前未登录!建议登陆后购买,可保存购买订单
付费资源

网页修改QQ在线 iPhone13 PLUS 源码 – 无需SVIP

网页修改iPhone13在线源码 – 无需SVIP

ID:73739
    本站内容均转载于互联网,并不代表本站立场!如若本站内容侵犯了原著者的合法权益,可联系我们进行处理!
    THE END
    喜欢就支持一下吧
    点赞13 分享