
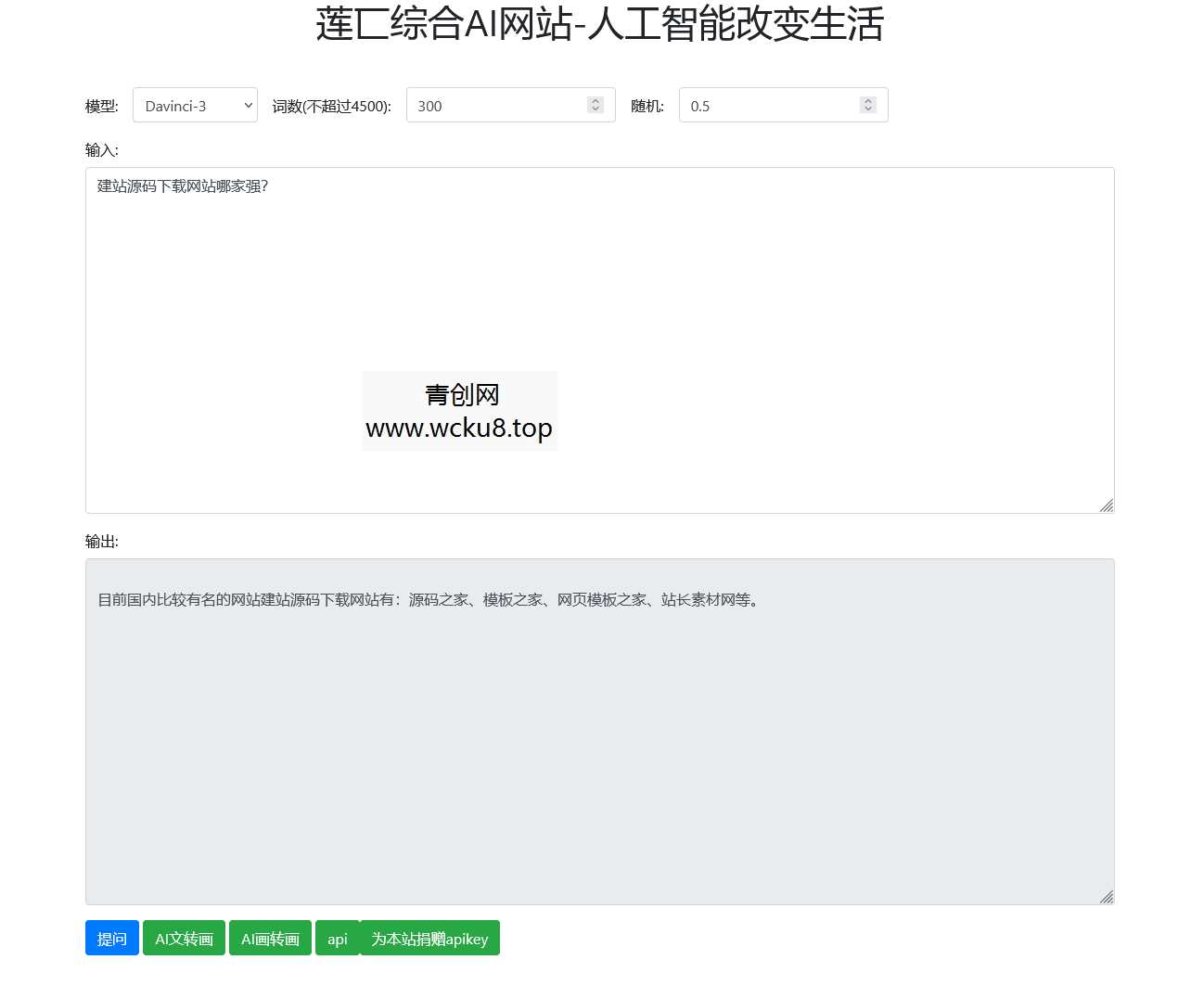
莲匸AI网站系统源码仅21kb,实现用户管理,一键添加接口,一键修改接口,在线ai5个模型聊天,文转图,图转图,并且实现5个不同模式的api接口源码提供用户对接。甚至给想对接这个系统的用户提供了一个小demo源码(后面两个图)。
开发文档
记得把里面对接的openai的key换成你自己的
我主要讲解一下用户对接本站api的地方
注意:请为了安全,修改一下部分的文件名
首先是用户对接后台
你的网站/api/114514-admin.php
这里你可以快速添加用户并且查看用户
其次是
你的网站/api/cx.php
用户可以在这里查询他们的剩余对接次数
然后是添加用户和次数的api(用于对接代刷)
你的网站/api/114514-addkey.php?key=key&count=count
然后剩下的你们自己摸索
注意:请您把没一个页面文件打开仔细阅读批注并修改,最好不要用我的接口把我流量刷爆了
本站内容均转载于互联网,并不代表本站立场!如若本站内容侵犯了原著者的合法权益,可联系我们进行处理!
THE END





![[端游] 996引擎端游传奇【异火沉默八大陆】最新整理WIN端+多大陆+GM测试后台网赚项目-副业赚钱-互联网创业-资源整合青创网](https://www.amwa.cn/wp-content/uploads/2026/04/20260412122130-69db8e4a42026-180x550.jpg)











