








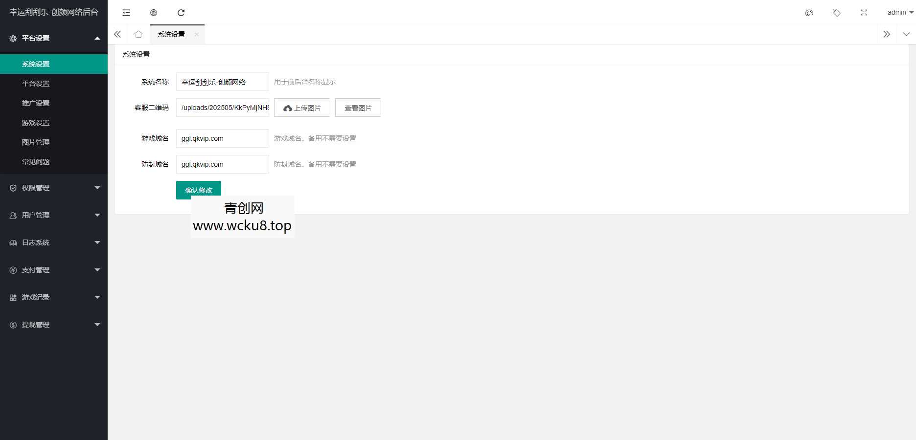
挺不错的一款刮刮乐h5程序源码,功能都测试了可以正常使用,支持多级分佣,前台需要用到微信公众号接口登录,支持设置防封域名
测试环境:MySQL5.6,PHP7.2
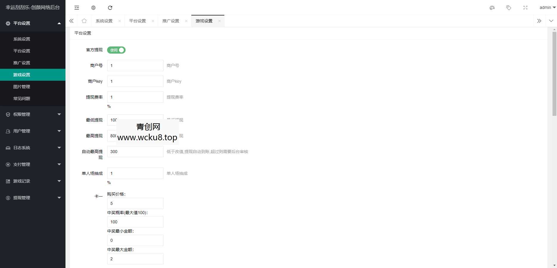
支付对接的是易支付,只能对接微信的
总共可以设置六种面值金额刮刮乐,可以设置中奖概率,支持设置中奖最小金额和最大金额区值
提现是用户手动上传收款码后台处理提现
搭建教程:
1.系统环境:MySQL5.6,PHP7.2(安装扩展fileinfo、sg11、Swoole、redis,删除所有禁用函数,操作完成后重启php)
·2.新建站点(创建数据库)
·3.上传源码到网站根目录下解压
·4.运行目录设置为Public,伪静态设置为thinkphp
5.导入数据库
6.网站根目录,env(12 13 14行)文件修改数据库连接信息,第五行改成自己的域名7.网站根目录config/database.php(46 47 48行)文件修改数据库连接信息
网站后台:域名/admin/login
账号:admin
密码:123456
更换回调地址:app/Http/Middleware/Home.php,第71行修改,对接微信官方的不需要改
公众号APP ID密钥后台更换
网站根目录支付配置:SDK/epay.config.php,8行填写商户ID,11行填写商户密钥,27行填写对接地址修改管理员密码:程序后台–权限管理–管理列表






![[端游] 996引擎端游传奇【异火沉默八大陆】最新整理WIN端+多大陆+GM测试后台网赚项目-副业赚钱-互联网创业-资源整合青创网](https://www.amwa.cn/wp-content/uploads/2026/04/20260412122130-69db8e4a42026-180x550.jpg)










