







此源码全开源,这套程序部署后,在自己的网站上传的视频将会被自动切成TS格式使用M3U8播放器,完全不用担心视频太大,解决了不是MP4 H.264制式在浏览器不能播放的问题
测试环境:MySQL5.6,PHP7.1,版本号v1.1.6
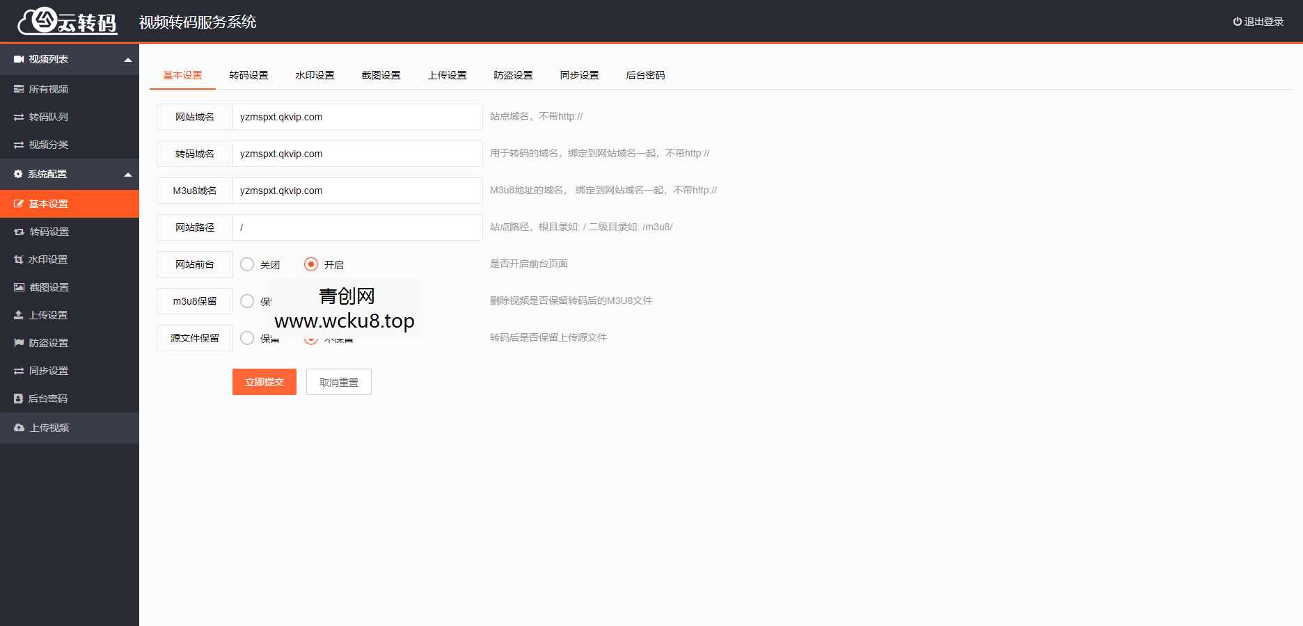
搭建教程:
·1.系统环境:MySOL5.6,PHP7.1
·2.上传源码到网站目录解压
·3.访问你的域名,按操作提示进行安装配置(如需重新安装,请删除,/packs/instal/instal.lock文件)
4.后台:http://你的域名/admin.php
5.删除PHP函数exec跟shell exec(宝塔面板在php禁用函数里删除即可)
·6.后台系统设置-基本设置里面域名修改成自己的
·7.宝塔添加计划任务,3分钟执行一次 访问URL http(https)://你的域名/index.php/ting
8..提示:打开PHP配置文件php.ini,搜索post_max_size并将它的值改为你自己需要的大小,同理搜索upload max filesize,将值改为你需要的大小!(根据实际情况修改,例如你的视频最大是100MB,那么你就改为100MB就可以了)
温警提示:不用开ssl,源码里面写的接口是http,如果开启了https,会导致视频一直是加载中,有需要开启https的需要自行修改代码






![[端游] 996引擎端游传奇【异火沉默八大陆】最新整理WIN端+多大陆+GM测试后台网赚项目-副业赚钱-互联网创业-资源整合青创网](https://www.amwa.cn/wp-content/uploads/2026/04/20260412122130-69db8e4a42026-180x550.jpg)










